top of page
Character Artist
REEL
CHARACTER WORKS
ABOUT ME
More
Use tab to navigate through the menu items.
RENDER
Top of Page
Troubleshooting
Process
Reference
Monkey King
Process
Process
Troubleshooting
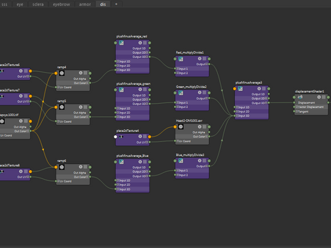
Texture & Troubleshooting
Reference
References
bottom of page